+ info / demos

webinar

jueves 20 Noviembre
2025
16:00 horas
Madrid UTC+1 CET

Departamento Técnico, RIB

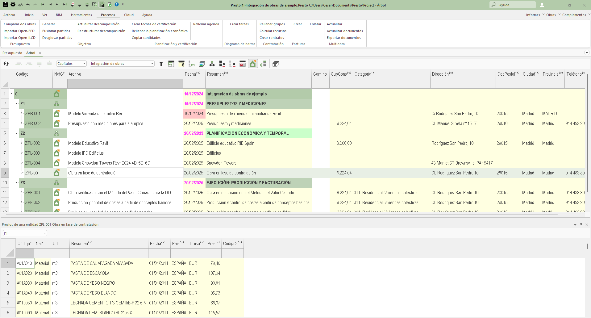
La obra central: multiobra

Presto permite integrar distintos presupuestos en una única obra central, para poder consultar su información agregada, con el fin de:

  • Ver conjuntamente los datos económicos, consolidados por fechas, zonas o cualquier otro criterio de agrupación.
  • Crear y mantener bases de datos con precios de recursos y unidades de obra, incluyendo los valores históricos de precios en distintas divisas y cantidades utilizados en otros presupuestos.
  • Consultar los agentes de la edificación que han intervenido en cada una de las obras.
  • Consolidar la información sobre la planificación temporal de las obras.
  • El proceso de facturación y control centralizado de obras se basa en este mismo sistema de integración.

    En este webinar mostraremos el uso de una obra central y las distintas funcionalidades que permite la integración de obras.

    duración: 1 hora

La obra central: multiobra

Quiero registrarme




Una vez enviado el formulario recibirá las instrucciones de acceso por email.

La información quedará recogida en un archivo sometida a la ley de Protección de datos personales y garantía de los derechos digitales, acorde con el RGPD 2016/679 .


Al enviar este formulario acepta nuestra Política de Privacidad.